
Bạn đang quản lý nhiều cơ sở dữ liệu Oracle và gặp khó khăn trong việc đồng bộ dữ liệu cũng như cấu trúc? 🤔 Đừng lo, **KS DB Merge Tools for Oracle 1** chính là giải pháp dành cho bạn! ✨ Công cụ mạnh mẽ này giúp bạn so sánh và hợp nhất dễ dàng dữ liệu, bảng, view, thủ tục và nhiều đối tượng khác giữa hai cơ sở dữ liệu Oracle. 🚀 Với giao diện trực quan, bạn có thể nhanh chóng phát hiện và xử lý các khác biệt, đảm bảo tính nhất quán và cập nhật cho toàn bộ hệ thống. 🛠️ Tiết kiệm thời gian, giảm thiểu sai sót và quản lý cơ sở dữ liệu hiệu quả hơn bao giờ hết! ✅
Tải xuống miễn phí KS DB Merge Tools for Oracle – Công cụ so sánh và đồng bộ hóa cơ sở dữ liệu, giúp bạn đối chiếu dữ liệu và cấu trúc giữa hai cơ sở dữ liệu Oracle
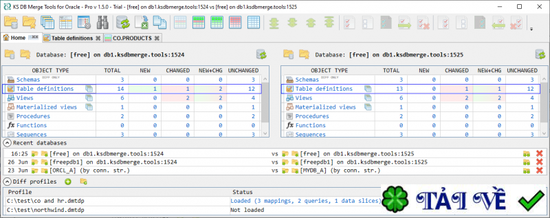
Tổng quan phần mềm KS DB Merge Tools for Oracle So sánh và đồng bộ hóa cơ sở dữ liệu:

KS DB Merge Tools for Oracle là công cụ chuyên dụng để so sánh và đồng bộ hóa cơ sở dữ liệu. Phần mềm cho phép bạn đối chiếu dữ liệu và cấu trúc (schema) giữa hai cơ sở dữ liệu Oracle, sau đó hợp nhất các thay đổi cần thiết. Giao diện hiển thị dữ liệu trên hai bảng riêng biệt, mỗi bảng có thể kết nối trực tiếp tới cơ sở dữ liệu Oracle. Để bắt đầu, bạn cần cung cấp các thông tin kết nối như tên máy chủ, số cổng và thông tin đăng nhập. Công cụ cũng hỗ trợ kiểm tra kết nối để đảm bảo mọi thứ hoạt động chính xác.
Ngoài việc so sánh lược đồ, KS DB Merge Tools for Oracle còn có khả năng đối chiếu các đối tượng được lập trình trong cơ sở dữ liệu. Cụ thể, bạn có thể dùng công cụ này để so sánh các bảng, cột, ràng buộc, cũng như các view, stored procedure (thủ tục lưu trữ) và function (hàm) trong Oracle. Hơn nữa, công cụ có thể phát hiện chính xác những điểm khác biệt giữa hai lược đồ cơ sở dữ liệu và các đối tượng sequence (trình tự).
Các tính năng chính
- So sánh cả lược đồ và dữ liệu
- Bộ lọc nhanh để hiển thị tất cả/mới/đã thay đổi
- Hợp nhất các thay đổi theo cả hai hướng
- GUI nhẹ cho Windows, dòng lệnh cho Windows và Linux
- Phiên bản miễn phí cung cấp các tính năng cốt lõi, có thể sử dụng cho cả mục đích thương mại. Không yêu cầu thẻ tín dụng, không cần đăng ký, không có quảng cáo hay bất kỳ hình thức thu thập dữ liệu ẩn nào.
- Phiên bản tiêu chuẩn với đầy đủ các tính năng với mức giá hợp lý. Có sẵn bản dùng thử miễn phí 14 ngày.
- DBMS được hỗ trợ: Cơ sở dữ liệu Oracle 11g .. 23ai
| Tên phiên bản | Ngày cập nhật | Link tải về |
|---|---|---|
| KS DB Merge Tools for Oracle 1.14 | Dec 07, 2025 | Tải về |